Used Bulk Rename Utility for Windows?
Editors’ Review
Bulk Rename Utility is a free file-management application designed for renaming large batches of files and folders with unprecedented flexibility. It functions as a powerful file renaming studio that can handle complex operations. For users seeking similar functionality, programs like Advanced Renamer and Rename Master offer compelling alternatives.
Bulk Rename Utility lets you rename files based on nearly any criteria imaginable. You can apply date/time stamps, convert case, add sequential numbering, and replace text across thousands of files instantly. The tool supports renaming based on file-specific metadata, such as EXIF data for photos and ID3 tags for MP3s.
File management made simple
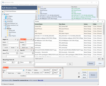
Bulk Rename Utility offers an extensive array of renaming methods organized into multiple functional groups, such as Replace, Remove, Auto-Number, and Case. These tools can be combined to create highly specific and complex renaming tasks in a single run. For instance, you can automatically add the date from a photograph's EXIF metadata to the filename and then add sequential numbering to the end in one swift action.
The application’s ability to utilize file properties goes beyond simple names and dates. It can pull file properties, like video length, width, height, and publisher details, incorporating them directly into the file name. This feature is a game-changer for organizing large media libraries, providing context-rich filenames without any manual input. Furthermore, the utility is capable of processing entire folders and sub-folders recursively for vast, nested directory structures.
One of the most crucial features is the detailed preview panel, which provides a real-time, side-by-side comparison of the original filename and the proposed new name before any changes are committed. However, many first-time users report that the application's interface feels overwhelmingly complex. The sheer volume of options and the compact layout can make it difficult for new users to immediately grasp the tool's functionality.
Pros
- Unmatched flexibility and power
- Support for EXIF and ID3 metadata
- Recursive folder processing
- Real-time preview window
Cons
- User interface can be overwhelming
Bottom Line
Flexible file organization
Robust and feature-rich, Bulk Rename Utility is an indispensable tool for power users or anyone who regularly manages a large, disorganized collection of files. Its unparalleled flexibility in combining multiple renaming criteria, alongside its support for rich media metadata, places it far ahead of standard renaming methods. While its interface can seem intimidating, the investment in learning is quickly repaid with vastly improved efficiency and control over your digital assets.
What’s new in version 4.1.0.0
- Detachable renaming criteria
- Enhanced preview with highlights
- Fully supported dark mode
- Renaming order control
Used Bulk Rename Utility for Windows?
Explore More

AOMEI Partition Assistant Standard
FreeSamsung USB Driver
Free
Finder
Trial versionFreeCommander
FreeFences 4
Free
Attribute Changer
FreeAshampoo Office 9
FreeUnivik vCard Joiner
DemoUnivik vCard Duplicator Remover
DemoDRS Softech Google Workspace to Microsoft 365 Migration Tool
DemoBreviSoft OST to PST Converter Tool
Trial version4n6 dBInvestigator
Demo